Canoe使用
本文最后更新于 2025-11-12,
1 准备工作
在开始使用 Canoe 之前,需要先将 VN5610A 硬件设备通过 USB 连接到电脑,并确保已安装对应驱动。

驱动安装完成后,操作系统才能正确识别 CAN 硬件;若驱动版本不匹配,Canoe 将无法正常启动或加载硬件配置。
2 打开软件
启动 Canoe 时,若弹出“未找到 Database”提示,需要在对话框中定位项目所用的 ARXML 或 DBC 配置文件,然后点击“OK”继续加载。


3 新建工程
在主界面左上角依次选择 File → New → CAN 500 2ch,新建一个基于 ISO CAN FD (Flexible Data‑Rate)的双通道工程。

切换到 Hardware 选项卡,点击 Network Hardware,在弹出的硬件配置窗口中:
将 Channel 切换到 CAN 2
将 MODE 设置为 ISO CAN FD(只有 CAN FD 模式支持 500/2000 kbps)
将 Data rate 调整为 2000 kbps(默认 500/1000 即 500 kbps arbitration 、 1000 kbps data)

返回 Channels 设置页,为各通道加载对应的 DBC 文件;如需更多通道,可在 Channel Usage 中根据回放或仿真需求增加通道数。

4 数据回放
4.1 配置回放通道
在 Hardware → Channel Usage 中,根据要回放的信号通道数量启用相应通道,确保每个信号都映射到正确的物理或虚拟通道。

4.2 导入回放文件
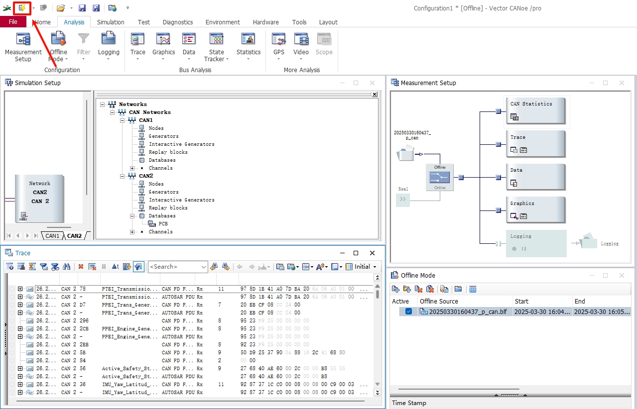
转到 Analysis → Measurement Setup 窗口;
在左侧选择 Offline 模式,右键点击文件夹节点,选择 Add,在弹出的 Offline Mode 对话框中添加 BLF、CSV 或其他支持的回放文件。
4.3 Measurement Setup 功能介绍
Measurement Setup窗口如果不小心关闭了,还能通过选项卡里的Analysis,然后点击Measurement Setup可以重新打开。
Measurement Setup 窗口由以下五个核心模块组成:
CAN Statistics:统计总线载荷、错误帧、信号周期等关键指标
Trace:逐帧展示原始 CAN 报文,以报文为中心进行过滤和检索
Data:以表格形式展示解码后的信号值,支持筛选、排序与导出
Graphics:基于信号绘制时域曲线,提供丰富的图表配置与交互
Logging:将回放或实时数据导出为 BLF、MAT、CSV 等多种格式

4.3.1 CAN Statistics
该模块实时显示总线负载百分比、错误帧计数、各信号周期统计等,有助于验证网络压力和总线健康状态。

4.3.2 分析窗口-Trace
Trace 窗口按时间顺序列出收到或回放的每一帧 CAN 报文。

打开后Trace的界面如下所示:其中三个标志分别代表
清空列表:清除当前所有报文
暂停/恢复:暂停或继续报文接收显示
显示方式:切换报文的十六进制、符号或详情视图

点击左上角 Start 按钮即可开始回放并在此窗格中观察报文流。

4.3.3 Data
Data 模块以可排序、可筛选的表格方式展现每条信号的名称、单位和值,支持一键导出为 CSV 格式,便于后续离线分析。
4.3.4 Graphics
Graphics 提供基于信号逐点绘制曲线的交互式图形分析工具。
4.3.4.1 添加信号
在 Environment → Symbol Explorer 中查找目标信号,将其拖拽到 Graphics 窗口,或右键图表区域选择 Add Signal。点击 Start 后即可在坐标系中实时绘制信号曲线。
4.3.4.2 配置图表和坐标轴
使用 Show Signals in Separate Diagrams 功能,将每个信号绘制在独立坐标系;然后点击 Fit All Signals 自动调整纵轴范围,保证曲线清晰可见。

如需精细调整,可在 Graphic Configuration 窗口中手动设置时间轴长度和数据范围。

4.3.4.3 显示信号值
在图表左侧实时展示当前采样点信号值;通过右键图表标题,选择 Column Chooser 添加 Max、Min 等列,以查看信号在选定区间的极值。

4.3.4.4 分析信号值
暂停回放后,启用测量光标可查看光标位置的信号值和时间戳;

差分光标功能可对比两个采样点间的数值差异,有助于评估信号变化趋势。

4.3.4.5 记录信号
在 Logging 选项卡中配置文件名、格式(BLF、MAT、CSV)和存储路径,即可将当前回放数据导出。

右键蓝色小方块选择 Insert Channel Filter 可以配置只录制某一路 can 。

4.3.4.6 高亮信号
通过 Highlight Signal 功能,将选定信号曲线加粗并改变样式,便于关注关键变量。

4.3.4.7 信号作为 X 轴
选中某一信号作为 X 轴后,其他信号将相对于该信号绘制,适用于分析信号间依赖关系和相位差。

5 发送报文
在某些测试或验证场景中,我们需要模拟ECU向目标模块发送CAN/CAN FD报文。此时可以使用IG(Interactive Generator)模块来实现。
在主界面导航栏中选择 Simulation → Interactive Generator,进入交互式报文发送界面。点击 Send Add CAN FD Frame,即可创建并配置需要发送的报文。

首先填写对应的 报文ID(可以在dbc文件中找到)匹配对应的报文。
然后在 Trigger 下,可以根据需求选择发送模式:
One Key:单次触发发送;
Polling:按照设定的周期连续发送。

在下方对应的信号中修改需要的 Phys Value。

配置完成后,点击 Send 按钮即可开始发送报文。
需要注意的是,如果底层软件(BSW)未关闭CRC校验功能,那么由IG模块模拟发送的报文可能因为CRC不匹配而被过滤掉,导致应用层无法接收到该数据。在进行模拟发送前,应确认底软的CRC校验逻辑已关闭或已适配,否则可能出现收不到报文的情况。
本文为原创内容,遵循 CC BY-NC-ND 4.0 协议。转载请注明来源 kixyu,禁止商业使用及修改演绎。